通知公告

关于开展2025年秋季学期高等学历继续教育计算机科学与技术专业部分课程面授同步直播教学的通知

来源: 作者:发稿时间:2025-10-27 10:46浏览次数:

教研室、校外教学点、相关学

        进一步落实《教育部关于推进新时代普通高等学校学历继续教育改革的实施意见》(教职成[2022]2号)文件精神,积极推进高等学历继续教育面授教学工作,现将2025年秋季学期第二批次面授同步直播教学相关事项通知如下:

教学组织

面授同步直播教学由学院统筹安排,各有关教研室负责组织课程教学,各教学点根据学生所在地域组织学生参加面授或直播学习。

教学对象

本次面授同步直播教学面向2025级专升本层次计算机科学与技术专业学生及需重修相关课程的学生开展。面授教学地点定在武汉,请武汉市内教学点学生参加面授教学,武汉市外教学点学生参加同步直播教学欢迎武汉市外教学点学生进校参加面授。

三、课程安排

本学期开展的面授同步直播课程教学11月9日进行,根据教学计划,面授课程及具体时间如下

面授教学地:湖北省武汉市洪山区鲁磨路WilliamHill威廉希尔西区WilliamHill威廉希尔305教室,各教学点相应专业应参加面授同步直播学生名单详见附表2

四、课程预约

学生完成课程预约后方可参加学习,预约时间:10301031日。各教学点组织学生登录学习管理系统完成课程预约。预约流程如下

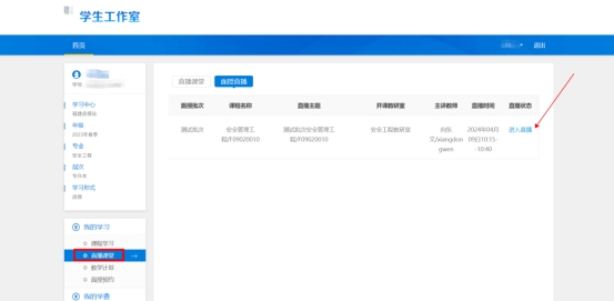
1.登录“学生工作室”,在左侧功能列表内点击“面授预约”。

2.在对应课程后点击“预约面授”或“预约直播”并提交,即可完成预约。已预约的课程将显示“约课结果”栏中。

请各教学点在11月3日前完成面授直播预约确认工作。

五、 直播学习流程

预约直播学习的学生按如下流程参与学习:

1.电脑PC端

         (1)登录学院主页“学习管理系统”, 在左侧功能列表内点击“直播课堂”。

        (2)进入直播课堂后,可查看面授课程列表,选择课程,点击进入直播”即可跳转至课程直播界面。

2.移动端

(1)关注学院公众号“中国地质大学远程教育”,点击“关于学院”,选择“学历微平台”,输入账号和密码(账号为身份证号,默认密码为身份证后六位),绑定移动学习平台,进入移动学习界面。

关注学院公众号

学院公众号-关于学院-学历微平台


2)进入移动学习平台界面点击“面授直播”版块,在移动端进行面授同步直播学习。

学院公众号面授直播版块


六、学习考勤

1.现场面授学生通过公众号“学历微平台”进入移动学习平台界面后,点击“线下面授签到”版块,按流程绑定帐号,可进入到线下面授签到系统中

”线下面授签到“版块

切换到对应批次面授后,点击“签到”,参加考勤。


切换面授批次

2.参加直播学习的学生由学习管理系统自动记录听课情况

考勤结果纳入平时成绩,学期末统一按50%的比例与学习管理系统记录的平时成绩进行合成

各有关部门、教研室、校外教学点协同做好教学过程管理,加强学风建设,确保本学期面授同步直播教学工作规范开展。



中国地质大学(武汉远程与继续教育学院

202510